- Home
- Companies
- Yokogawa Electric Corporation
- Software
- Yokogawa - Version LL50A - Parameter ...
Yokogawa -Â Version LL50A -Parameter Setting Software
The LL50A Parameters Setting Software is designed to build and set parameters, ladder programs, and the like of the UTAdvanced digital indicating controllers from a PC. The tuning and monitoring of ladder programs are possible during communication with the controllers.
- Parameter Setting Function
- Tuning Function
- Ladder Program Building Function
- Network Profile Creating Function
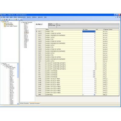
Parameter Setting function
Parameters that determine controller functions can easily be set:
- controller model type, controller mode (single-loop control, cascade control, loop control with PV switching, etc.), universal input/output functions, setup parameters and others.
Used to tune a controller`s PID parameters. Displays measured input value, target setpoint, and control output value as a trend graph on a personal computer screen, allowing PID parameter modification, AUTO/MAN switching, control output modification in manual operation, etc.
Ladder sequence programs can be created and ladder programs can be monitored.
Can be used to create an electronic device data sheet for PROFIBUS-DP communication.
Can be set parameters while no power supply to controller.

Can be used while attached to the control panel.
- Windows 7 Professional (32-bit and 64-bit versions),
Windows 8.1 Pro Update (32-bit and 64-bit versions) (Desktop type) - Communication method: USB 1.1

